Keywords
COVID-19, COVID-19 vaccination, Tweets, Sentiment analysis, Vaccine, social media
This article is included in the Emerging Diseases and Outbreaks gateway.
This article is included in the Coronavirus (COVID-19) collection.
COVID-19, COVID-19 vaccination, Tweets, Sentiment analysis, Vaccine, social media
Since first named as a global pandemic by the World Health Organization (WHO) in March 2020, COVID-19 has been the utmost issue challenging all aspects of human life worldwide.1,2 Whilst, at the beginning of the crisis, little had been known about the pathogen, its detection, and its management; the disease began to increase the morbidity and mortality rate steeply and thus overwhelming the health care system in many countries, especially during the pre-vaccination period.3
One of the keys to controlling the morbidity and mortality rate increase is vaccination allied with the implementation of WHO-recommended efforts for reducing transmission, together with strong epidemiology surveillance.4 These are called for public literacy and engagement on COVID-19 and COVID-19 vaccination, which sentiments represent public opinion and beliefs toward the issues could be read on various platforms of social media including Twitter and might affect public acceptance toward the vaccine and vaccination program.3,4 Although robust evidence has supported the efficacy and safety of various types of COVID-19 vaccines, public skepticism concerning vaccine effectiveness and side-effectd has become a significant shortcoming in achieving wide-vaccination coverage.5
Anaylsis of social media content is a reliable way of mining for peoples opinions and beliefs, including toward COVID-19, COVID-19 vaccines, and vaccination; thus might help decision-makers to develop policies related to COVID-19 and COVID-19 vaccination.6 The use of social media has been rising drastically and the analysis of public opinion uploaded on social media can be an effective means to capture real-time public sentiment.7 Previous studies have been conducted on public opinion regarding COVID-19 vaccines and vaccinations in various countries; it was reported that the surge in COVID-19 positive cases was not necessarily associated with the levels of vaccinations.8,9
In Indonesia, hesitancy towards the vaccine and low literacy levels affect the acceptance of COVID-19 vaccination or certain vaccine brands.10 An early survey on vaccine acceptance from 1359 Indonesian respondents conducted from the end of March to April 2020, showed the acceptance rate as high as 95% for the free vaccine with reported efficacy of approximately 95%. However, the acceptance level dropped to 67% if the reported efficacy of COVID-19 vaccine was only 50%.11 The Ministry of Health of the Republic of Indonesia stated that a survey on vaccination by the COVID-19 Symptom Survey conducted by the University of Maryland Joint Survey Methodology Program in partnership with Facebook showed several factors cause doubts about vaccination acceptance amongst Indonesian people e.g. concern about the side effects, and the comorbidity that may affect the post-vaccination health state.12 Although Indonesia has the fourth-highest number of social network users worldwide,13 studies on social media data to identify public sentiments and engagement towards COVID-19 and COVID-19 vaccination have still been limited, and thus is the aim of the current study.
This study received approval from the Health Research Ethics Committee (KEPK), Faculty of Medicine, Universitas Airlangga, Indonesia (approval no. 145/EC/KEPK/FKUA/2021).
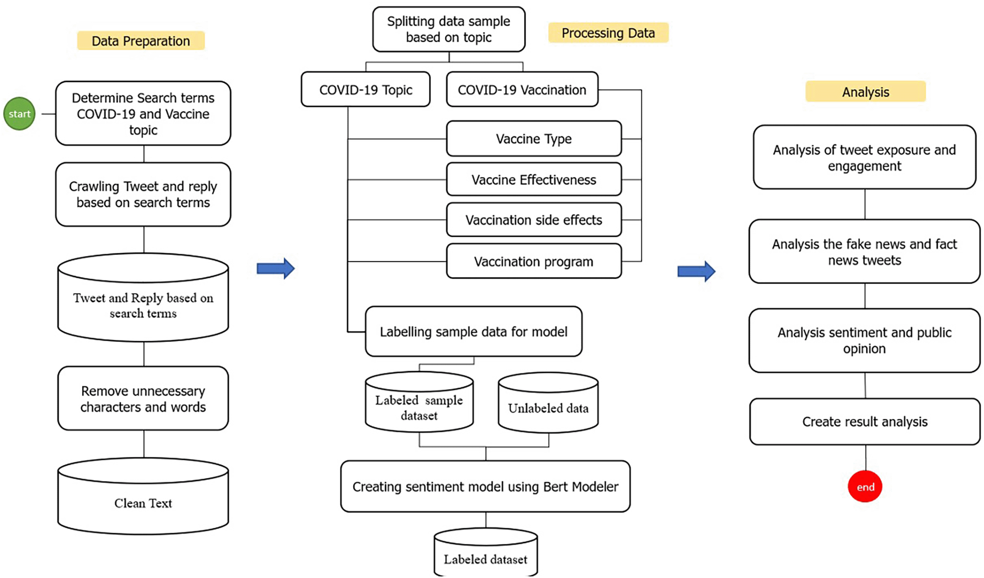
Several stages were carried out in this study to identify and analyze public opinion (Figure 1). The preprocessing started with data preparation which included determining searching terms for COVID-19 and COVID-19 vaccinations, then crawling the Indonesian-language tweets data based on the meta-tagging language stored on Twitter (https://twitter.com/?lang=en-id) during the period of 1st January 2020 to 31st August 2021.

The searching terms are listed in Table 1. After the preprocessing stage, subsequently, the data was cleaned from several elements such as emoticons, hashtags, non-alphanumeric characters, and URLs. The lower-text was used to convert all Twitter text to the lowercases, then we removed the punctuation in the Tweet text. The cleaned data that had gone through these stages were then labeled manually. The data was labeled into classifications, namely COVID-19, COVID-19 types and brands of vaccine, vaccine effectiveness, vaccine side effect, and vaccination (program). The labeling was then carried out into several classes, which were tweet exposure and engagement analysis, differentiating the fake and the fact tweets, also sentiment and public opinion analysis (Figure 1).
Before data classifying according to a predetermined class, each topic was developed using the clustering method. The clustering method used was IndoBERT model by IndoNLU. After the clustering process was complete, the resulted data were visualized using exploratory data analysis (EDA) to find out the insight about the data, to discover patterns, to spot anomalies, to test hypothesis and to check assumptions with the help of summary statistics and graphical representations.14 Detailed visualizations included pie charts, line charts, bar charts, tweet average engagement rate, and word cloud. Data visualization was employed to evaluate public opinion and sentiments. The test results will be analyzed in several stages, namely as follows:
1. Analysis of tweet exposure and engagement, this involved measurement of the metadata accompanying posts, including engagement measures such as the number of times each tweet was shared (retweeted), liked (favorite), people responded (replied), and retweeted with a comment (quote). Summary of engagement metrics calculated on average, including retweets, favorites, replies, and shares of posts with positive, negative or neutral sentiments. We continued with the data visualization and data analysis based on trends using python visualization.15
2. Determination of the fact or fake news on the tweets, the string comparison method was used to assess fact or fake tweets. This method compared tweets with a list of fake tweets in the list of fake tweets dictionary issued by Turn Back Hoax.16 The difflib library was used to obtain the similarity value between tweets. In determining fake news labeled tweets, it is necessary to have an additional parameter in the form of threshold to tolerate the similarity between a tweet that can be considered a fake tweet and a tweet that is still considered factual. The range of similarity values was determined based on a sample test by taking into account the data results with a range of 0 – 1, where the closer the value to 1 means the more appropriate the word is in the list of incorrect tweets dictionary. After observing the tweet data, the threshold value was determined to be 0.7. The tweets with a similarity value above 0.7 would be categorized as fake tweets (Table 2).
Analysis of public opinion and sentiment, datasets from public and private accounts that had gone through the preprocessing stage were labeled as positive, negative, and neutral, as well as knowing the pattern of agreement on vaccination program data that have been marked as positive (pro-vaccination), negative (anti- and doubtful toward the vaccination) and Neutral which refers to the study.17 Pro vaccines are categorized for tweets with a positive tendency towards vaccination. Tweets show that the public can well accept the existence of vaccines and invitations to participate in vaccinations, even when giving an opinion about their condition after the vaccination process, commonly known as adverse event following immunization (AEFI). Anti-Vaccine is given in tweets that reject vaccination, accompanied by arguments against it. Doubt is given to tweets that tend to be confused about the purpose of vaccination or still doubt the effectiveness of certain vaccine brands, such as wanting only Pfizer vaccines and disparaging other brands of vaccines. Neutral category tweets were usually dominated by news accounts and only inform facts or narratives without expressing an opinion that says whether the statement is negative or positive towards vaccination.5,6,11 A total of 3000 data were taken randomly from the dataset to be used as training data using the IndoBert model,18 with an accuracy rate of 75%. After the process was successfully carried out, we continued with data visualization and data analysis stages based on trends using Python visualization.15
| Username | Tweet | Content classification |
|---|---|---|
| infocovid19_id | #HoaxBuster [SALAH] 21% Pasien Mengalami Efek Samping Setelah Memakai Vaksin Moderna Selengkapnya: https://t.co/Nh3DxlJIbr | fake news |
| cirtbuleleng | Dunia Setujui Vaksin Nusantara https://t.co/iWBlfFBTXM | fake news |
A total of 3,489,367 Indonesian tweets data were collected from 1st January 2020 to 31st August 2021. The total dataset obtained was 324,358 data; consisting of 24,579 data related with COVID-19 and the rests were related with COVID-19 vaccine and vaccination.

Figure 2 showed the peak counts of tweets were seen in three parts during this period of time. In June 2020; in January 2021 and again in July 2021. The word-cloud of these tweets were seen in this figure, e.g. corona virus, health protocol, COVID-19 spread, preventing COVID-19, PPKM (abbreviation of Indonesian government program to control COVID-19), hand washing and physical distancing. Several keywords i.e. PCR (polymerase-chain reaction), antigen swab and transportation protocols dominated the tweets.
During 2020 when the vaccine and vaccination programs had yet known, the trending keywords were more into the COVID-19 virus and how to take a preventive step i.e. PPKM (pemberlakuan pembatasan kegiatan masyarakat)/restrictions towards community activity), and working from home/wfh (Figure 3). The word count graph shows many Twitter users discussed the COVID-19 virus along with tweets containing education to prevent exposure to the virus. During that period, the topic of discussion was still about education to suppress the spread of COVID-19. Preventive actions still being promoted, such as staying at home, avoiding direct contact with other people, avoiding non-essential travel, social distancing, frequent hand washing, and so on19,20 remain hot topics among the public. Meanwhile, the word count shows a hot topic among the people after implementing PPKM. After the government established and implemented the PPKM policy, Twitter users discussed correlated issues such as working from home.21–23 PPKM is intended as a form of response to the increase in COVID-19 cases, so the problem of the virus is still quite busy being discussed on Twitter. Implementing PPKM levels 1-4 by the government, which has brought pros and cons to the community, has also become a topic of discussion. Even so, this policy is considered effective in suppressing the surge in the increase in COVID-19 cases.21

In general, retweets dominate engagement, followed by replies (Figure 4). This supports evidence that the public is more focused on sharing information such as the rise or fall of cases as well as information on education and preventive measures implemented by the government to suppress the spread of COVID-19.22

On the other hand, the tweets count on COVID-19 and COVID-19 vaccination was highest at July 2021 (Table 3), arguably due to the rise of SARS-CoV-2 delta variant that significantly increased the morbidity and mortality rate, thus called for more definitive prevention act.22–24
| Month | Count (Tweets) | |
|---|---|---|
| 2020 | 2021 | |
| January | 1 | 1392 |
| February | 0 | 1066 |
| March | 2 | 1837 |
| April | 4 | 558 |
| May | 1 | 830 |
| June | 4 | 1347 |
| July | 13 | 13599 |
| Agustus | 73 | 7015 |
| September | 101 | N/A |
| October | 186 | N/A |
| November | 216 | N/A |
| December | 1682 | N/A |
The engagement on COVID-19 vaccine was topped by the likes during 2020-2021, followed by retweets and reply (Figure 5). In Indonesia, several brands that have gone through safe and halal tests that adapt to the conditions of Indonesia, being a country with one of the largest Muslim population in the world, are exciting topics to be discussed by the public.23 For example, the most popular brand in Indonesia is Sinovac.24 This is because Sinovac is the fastest vaccine brand to enter Indonesia.25 It can be seen from the data that has been successfully presented that Sinovac continues to dominate, especially at the end of 2020 and early 2021, when the Sinovac vaccine has entered Indonesia. The Moderna vaccine also experienced an increase in the number of tweets because, during this period, many of these vaccines were distributed in Indonesia.26 Moderna vaccine produces more side effects than other vaccines,27 thus becoming increasingly discussed on Twitter. The AstraZeneca vaccine also carries more frequent side effects when compared to the Sinovac vaccine (Figure 5).28

The side effect of COVID-19 vaccine was seen as the engagement topic topped by likes, retweets and reply which were higher in December, 2020; in March, 2021 and in July, 2021 compared to other months during this period. Whereas the type of vaccine engagement showed higher in February 2021; in May 2021 and in July 2021 compared to other months (Figure 6).

The graphs and word cloud show that of the vaccine side effects subtopics recorded, the word most frequently discussed in tweets was COVID-19 vaccine and its side effect (Figure 7).

On the other hand, the trending keywords on the vaccine effectiveness was topped by trending keywords of the disease transmission, management guidelines, virus variance e.g. delta variant also with the immune system, prevention and health system (Figure 8).

From Figure 9, we can see that the paid vs. free vaccination programs became the trending keywords along with the vaccination program of the government and herd immunity. People were cautious on the paid vaccination, when in reality the vaccination program was held nationally since February 2021 by the government with primary target of healthy people aged 18-59 years old, and also prioritized for the health providers to instigate the herd immunity that was discussed as the ideal condition after vaccination coverage was achieved widely.22–24

Based on the analysis using similarity value, 15 tweets were indicated as fake tweets with misleading content. Some of them include the worldwide approval of a dendritic cell-based vaccine candidate developed by a group of Indonesian researchers, which in fact had not even been authorized into phase 2 clinical trial by the Indonesian authoritative body. There was also content about the affiliation of several vaccine manufacturers to certain companies. Another topic was that up to 21% of vaccine trial participants experienced adverse effects after receiving the Moderna vaccine. The fake tweets of vaccine manufacturing companies presumed to have been developing COVID vaccines even before the COVID-19 pandemic started was also found to be misleading content. From the entire dataset, it can be concluded that there was extremely low tweet activity of spreading fake news with a negative context, such as finding supporters for fake news from tweets that are replied.
The sentiment referred to in the discussion includes users agreeing and understanding the conditions for COVID-19. The debate regarding the support for preventive actions by the government is also a topic that is still hotly discussed. In addition, Twitter users continue to carry out their activities as usual and provide education on how to prevent exposure to the virus, increasing positive sentiment about the issue. In the second period, the trend of positive sentiment led to discussions around the expressions of Twitter users to express their response to the increasing number of COVID-19 cases in Indonesia, accompanied by campaigns from all parties to carry out vaccinations aggressively. However, there was an increase in negative sentiment in the second period compared to the first period. This period was when the government begins to issue PPKM policies that reap the pros and cons of the community. PPKM, which has a level of 1-4, was arguably considered to harm the community’s economy because of the limited activities of the community at work. During PPKM 3-4 part of rules was closing the purchasing center at 20.00 GMT+7, and making the visitor capacity a maximum of 50%.29 Thus, many parties have complained about the condition of the policy. The sentiment distribution every monthis presented as shown in Figure 10.

Sentiment analysis was conducted to find out the positive and negative sentiments of the public towards the vaccination program in 2020, shows that positive tweet sentiment dominates all existing sentiments. Analysis of the dataset indicates that generally, tweets come from news accounts where tweets originating from these accounts are classified as neutral tweets. While the period of 2021, shows that although the number of tweets is more dominant than in the first period, it shows that public opinion has a positive sentiment tendency. This might be due to the public rise of awareness of the importance of vaccination to help reducing the spread of the COVID-19 virus. However, negative sentiment is still a significant problem because people expect only certain types of vaccines would work, and/or are still doubtful and do not believe in vaccination programs to tackle the pandemic (Figure 11).

Figure 12 shows that both in 2020 and 2021, positive sentiment tends to dominate above 50%. The proportion of positive sentiment decreases considerably while negative sentiment only slightly decreases in 2021. The percentage of neutral sentiment doubles in 2021 compared to 2020. Negative sentiment can happen because, in 2020, the existing vaccine research is still in the development stage by scientists, while during the first midterm of 2021, COVID-19 vaccines are still being rolled out to limited people in Indonesia.

In 2021, various vaccine products have gone through stages of trials and study results of their efficacies and side effects have been released to public by vaccine manufacturers. Due to the increasing clarity of reports regarding the effect of vaccine in stimulating the body’s immunity against virus, the public has more confidence in the role of vaccines in accelerating recovery from the pandemic. It is reflected by slightly increased positive sentiment of vaccination program in 2021 (Figure 11). However, fear toward vaccine’s side effect yet exists, possibly contribute to the decrease of positive sentiment in 2021 (Figure 12).
At Figure 13, the sentiment of the vaccination program in Indonesia was mostly positive (59.1%); whilst the analysis sentiment of various types of vaccines for COVID-19 that were available was predominated by positive opinions in general, during both years (approximately five times higher than the negative sentiments). We compared sentiment polarities toward vaccines in 2020 and 2021 and found increases in both positive and negative sentiments in 2021 after the vaccination program had started. Although positive sentiments showed a greater increase, the negative sentiments, which remained at 15.2%, deserve attention, as they may reflect a proportion of individuals with vaccine hesitancy and/or rejection.

Social media studies have been used over the past decade to identify public opinion and sentiment toward particular health issues, for instance, the 2009 H1N1 outbreak.30 The vaccination issue has been a matter of importance to be analyzed using this approach since the individual decision on vaccine uptake is modulated by opinions from social networks.31 Disinformation narratives spread on social media that are sometimes hostile, causing anxiety, fear, and distrust toward vaccination could largely contribute to vaccine hesitancy and refusal.32 The rapid and vast dissemination of disinformation should be addressed appropriately by effective strategies for vaccine promotion. The surveillance of real-time social media information flow could be a remarkable source of timely data updates for adjusting those strategies.31 Interestingly, a strong correlation was shown between online-expressed sentiments and estimated vaccination rates.33
Recent studies have confirmed evidence of vaccination impacts on several public health parameters, which give promise for its role in achieving herd immunity and further ending pandemic. Vaccination has remarkably reduced COVID-19 cases and hospitalizations.34 COVID-19 related morbidity and mortality,35 and incidence due to variants of concern.36 Additionally, rapid vaccine roll-out is believed to boost economic recovery.37 Therefore, accelerating the vaccination pace is imperative for countries worldwide.34 Efforts to lower vaccine hesitancy should be prioritized as it is the greatest threat to achieving high vaccine coverage.38 Social media is perceived to be a major source of misinformation and is able to amplify and disseminate it without temporal and spatial limits, fostering vaccine hesitancy and lowering vaccine uptake.39 Our study identified a number of vaccine-related misinformation circulating on social media that were categorized as fake tweets. Our finding is in accordance with a study by Islam et al., that analyzed rumors and conspiracy theories related to COVID-19 vaccine on variable online platforms. They encountered that the majority of these contents were false and/or misleading. They also reported that Indonesia was among the countries with a high number of online rumors related to COVID-19 vaccine.40 Our study found 15 vaccine-related fake tweets. Even though they were quite low in number considering the dataset collected was within 20 months, their impact on vaccine hesitancy shouldn’t be undermined.41 We found fake tweets about the adverse effect of Moderna vaccine that was said to affect 21% of trial participants. This exaggerated misinformation certainly may raise public concern about vaccine safety, which may lead to vaccine hesitancy.42 Another fake tweets issue was that vaccine manufacturers had been developing COVID-19 vaccines long before the pandemic emerged. This issue appeared to arise due to doubt about the fast pace of vaccine development. Some individuals may furtherly link it to the conspiracy theory that COVID-19 is a bioweapon designed by particular countries or parties. Meanwhile, belief in conspiracy theories is a driving factor for an individual to reject vaccination.43,44 Actually, Twitter has set policies and conducted efforts to counteract any types of misinformation. It has launched detailed criteria and examples of false or misleading information about COVID-19 vaccine posted by users. Some actions taken to violations include content removal, tweet labeling, and adding corrective information. Twitter may also disable retweets, quoting, or any other ways of engagement to those false tweets, in case they pose potential harm to the public. The user’s account may be temporarily locked or permanently suspended.45 It is very likely that Twitter has effectively cleansed any circulating misinformation. In addition, the ministry of health and the ministry of communication and informatics have provided platforms to continuously inform the public about the identified fake news or hoax and cooperate with social media to monitor misinformation related-contents and provide authoritative information as valuable trusted sources.46 However, social media remains a battleground where the anti-vaccine movement is difficult to combat.47
We confirmed the usefulness of social media studies to provide insights into the public’s attention, discussion, concerns, and sentiments about COVID-19 vaccination.48 We demonstrated the dynamically changing public attention over time, where it peaked in July 2021, during the second surge of COVID-19 cases. It can be extrapolated that the public well responded to the government campaign of accelerating vaccine rollout as a means to curb the disease.49 The top trend discussion topics may reflect a public concern, for instance, “paid vaccination. Even though we did not perform sentiment analysis on this specific topic, it can be proposed that the public highly disagreed with this policy.
We deep-dived user-generated Twitter posts to elaborate on factors associated with vaccine hesitancy. Other than the spread of misinformation through social media, we discovered the public’s perceptions and concerns about vaccines effectiveness and side effects. The negative sentiment toward these topics may be associated with the public’s doubt regarding the vaccine as an effective and secure means to manage the pandemic. Our result was in line with a study on medical students reporting most of the participants had concerns regarding vaccines adverse effects and ineffectiveness.50 We identified a potential misconception regarding the side effects of the vaccine that it may indeed cause COVID-19 infection. This was actually one of the false myths identified and clarified by health authorities, yet still remains to be popular according to our findings. In this study, we found that people’s opinion showed on this particular social media is arguably correlated with their literacy on the issue.51 It might be affected by the ambience of social environment and information percepted at a certain period.
The underlying data to this research cannot be shared due to the ethical and copyright restrictions surrounding social media data. The Methods section contains detailed information to allow replication of the study. Any queries about the methodology should be directed to the corresponding author.
Thank you to the Faculty of Medicine, Universitas Airlangga, Surabaya Indonesia for their support.
| Views | Downloads | |
|---|---|---|
| F1000Research | - | - |
|
PubMed Central
Data from PMC are received and updated monthly.
|
- | - |
Is the work clearly and accurately presented and does it cite the current literature?
Yes
Is the study design appropriate and is the work technically sound?
Partly
Are sufficient details of methods and analysis provided to allow replication by others?
Yes
If applicable, is the statistical analysis and its interpretation appropriate?
Partly
Are all the source data underlying the results available to ensure full reproducibility?
Partly
Are the conclusions drawn adequately supported by the results?
Partly
Competing Interests: No competing interests were disclosed.
Reviewer Expertise: health informatics, NLP, social media data analytics, AI
Is the work clearly and accurately presented and does it cite the current literature?
Partly
Is the study design appropriate and is the work technically sound?
Yes
Are sufficient details of methods and analysis provided to allow replication by others?
Partly
If applicable, is the statistical analysis and its interpretation appropriate?
Yes
Are all the source data underlying the results available to ensure full reproducibility?
No
Are the conclusions drawn adequately supported by the results?
Yes
Competing Interests: No competing interests were disclosed.
Reviewer Expertise: sentiment analysis; subjective well-being evaluation; statistical methods for causal inference
Alongside their report, reviewers assign a status to the article:
| Invited Reviewers | |||
|---|---|---|---|
| 1 | 2 | 3 | |
|
Version 4 (revision) 16 Apr 24 |
read | ||
|
Version 3 (revision) 12 Mar 24 |
read | read | |
|
Version 2 (revision) 22 Nov 23 |
read | ||
|
Version 1 21 Aug 23 |
read | read | |
Provide sufficient details of any financial or non-financial competing interests to enable users to assess whether your comments might lead a reasonable person to question your impartiality. Consider the following examples, but note that this is not an exhaustive list:
Sign up for content alerts and receive a weekly or monthly email with all newly published articles
Already registered? Sign in
The email address should be the one you originally registered with F1000.
You registered with F1000 via Google, so we cannot reset your password.
To sign in, please click here.
If you still need help with your Google account password, please click here.
You registered with F1000 via Facebook, so we cannot reset your password.
To sign in, please click here.
If you still need help with your Facebook account password, please click here.
If your email address is registered with us, we will email you instructions to reset your password.
If you think you should have received this email but it has not arrived, please check your spam filters and/or contact for further assistance.
Comments on this article Comments (0)